
CEDOC
The Euromed University of Fes (UEMF) is pleased to inform the public of
the doctoral thesis defense in ” Artificial Intelligence and Cybersecurity ”
The thesis defense will take place on Thursday, July 10, 2025, at 09:00 a.m at l’UEMF
Location: Gallery, Building 1
The thesis will be presented by Mr. Oluwadamlare Harazem ABDULGANYU
under the theme :
“ DESIGN OF AN HYBRID NETWORK BASED INTRUSION DETECTION SYSTEM (NIDS) USING ARTIFICIAL INTELLIGENCE (AI) ”
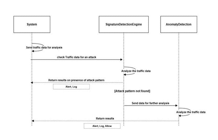
Critical infrastructure sectors such as information technology, telecommunications, and energy depend on robust and adaptive cybersecurity systems to safeguard operations against both known and emerging cyber threats. Traditional Intrusion Detection Systems (IDS) often suffer from high false positive rates, limited accuracy in detecting novel attacks, computational overheads, and inefficiencies in managing imbalanced network traffic, where benign activity significantly outnumbers malicious behaviour. To address these challenges, this research adopted a multi-phase experimental approach that began with the development and evaluation of three deep learning-based anomaly detection models: (1) CWFLAM-VAE_XGB, which integrates Class-Wise Focal Loss, Variational Autoencoder, Attention Mechanism, and Extreme Gradient Boosting for improved feature learning and class discrimination; (2) CWFL-VAE_AM-LSTM, which incorporates attention-enhanced LSTM with focal loss to capture temporal relationships and prioritize minority class detection; and (3) FS-AM-FL-LSTM, a Few-Shot LSTM model augmented with attention and focal loss, specifically designed to perform well in limited-sample environments by recognizing rare but critical intrusion patterns. These models were evaluated using benchmark datasets which include NSL-KDD, CSE-CIC-IDS2018, and IEC 60870-5-104, and assessed using comprehensive metrics such as accuracy, precision, recall, F1-score, false positive and negative rates, detection time, and throughput. Among them, the attention-based Few-Shot LSTM (FS-AM-FL-LSTM) model demonstrated superior performance in handling imbalanced data and detecting novel attacks. Based on this finding, the best-performing anomaly detection model was integrated with a Snort-based signature detection engine to develop the final proposed hybrid IDS, named Snort Adaptive Few-Shot Learning (Snort-AFL). This hybrid system combines the deterministic efficiency of signature-based detection with the adaptive intelligence of deep learning-based anomaly detection. The Snort engine was optimized using hashing and Radix Sort algorithms for rapid signature matching, while the anomaly detection component leveraged attention mechanisms and focal loss to improve the detection of complex and previously unseen threats. The integration was designed to balance low-latency detection for known threats with high adaptability to evolving attack patterns. Additionally, Explainable AI techniques were incorporated to enhance transparency and interpretability of the system's decision-making process. Experimental results demonstrated that Snort-AFL outperforms traditional IDS models and existing hybrid approaches across all evaluated metrics. This research contributes a practical and effective hybrid IDS architecture that addresses critical limitations of existing systems and offers a scalable solution for protecting critical infrastructure in complex, imbalanced, and dynamic network environments.
| Full name | Grade | Institution | Quality |
|---|---|---|---|
| Prof. Abdelghafour MARFAK | Full Professor | Euromed University of Fes | Jury Chair |
| Prof. Rachid BEN ABBOU | Full Professor | Faculty of Sciences and Techniques of Fes | Reviewer |
| Prof. Mohammed AIRAJ | Full Professor | Ecole Nationale des Sciences Appliquees Fes | Reviewer |
| Prof. Brahim OUHBI | Full Professor | Ecole Nationale Superieure d’Arts et Metiers de Meknes | Reviewer |
| Prof. Kaouthar CHETIOUI | Associate Professor | Ecole Nationale des Sciences Appliquees Fes | Examiner |
| Prof. Said HRAOUI | Associate Professor | Faculty of Sciences and Techniques of Fes | Examiner |
| Prof. Ahmed El Hilali ALAOUI | Full Professor | Euromed University of Fes | Thesis Director |
| Prof. Taha AIT TCHAKOUCHT | Assistant Professor | Euromed University of Fes | Thesis co-Director |